Developing with WiSeConnect™ SDK v3.x with SiWx91x™ Boards using Simplicity Studio IDE#
This guide describes how to develop applications on a SiWx91x™ board using the WiSeConnect™ SDK v3.x in System-on-chip (SoC) mode, where both the application and the connectivity stack run on the SiWx91x chipset using Simplicity Studio IDE.
Note: The output images in this guide are for illustration purposes only. Details such as board names and version numbers may not exactly match the product.
Check Prerequisites#
Note: The hardware and software requirements mentioned in this section are specific to the example(s) recommended with this guide in the Create Project section. If you are working with a different example, refer to its README page for the hardware and software requirements. To see the README page of a specific example, click on the Go to README link next to it in the Examples page.
Software#
Simplicity Studio
Simplicity software development kit (SiSDK (formerly GSDK)) with WiSeConnect 3 extension
Note:
We recommend using the latest SiSDK (formerly GSDK) version.
Refer to the Release Notes for the SiSDK (formerly GSDK) version tested with respective release.
Hardware#
Wi-Fi Access Point (802.11 ax/b/g/n)
One of the following SoC boards (hereafter referred to as SiWx917 board):
BRD4338A - SiWx917 Wi-Fi 6 and Bluetooth LE 8 MB Flash Radio Board (hereafter referred to as the radio board)
BRD4342A - SiWx917 Wi-Fi 6 and Bluetooth LE 8 MB Flash + 8 MB ext PSRAM Radio Board (hereafter referred to as the radio board)
BRD4343A - SiWG917Y Module Wi-Fi 6 and Bluetooth LE 8 MB Flash RF-Pin Radio Board (hereafter referred to as the radio board)
BRD2605A - SiWG917 Dev Kit Board (hereafter referred to as the dev kit board)
BRD2708A - SiWG917Y Explorer Kit (hereafter referred to as the explorer kit board)
If a radio board is used or if you need to measure power using the explorer kit board or dev kit board, a WPK board is also required:
BRD4002A - Si-MB4002A Wireless Pro Kit Mainboard (hereafter referred to as WPK board).
Windows/Linux/MacOS computer with a USB port
Type C USB cable compatible with the computer's USB port (for example, type C to type A if the computer has a type A USB port).
Setup Software#
You may setup the following software in this section while waiting to receive the hardware:
Install Simplicity Studio#
This section describes the following installation methods for Simplicity Studio:
Install from Scratch when you are installing Simplicity Studio for the first time.
Upgrade from the Demo-only Studio Edition when you have previously run a Studio demo as described in Run the Demo with Simplicity Studio.
Install from Scratch#
Download the latest version of Simplicity Studio and follow the installation instructions.
During the installation, make the following selections:
Select Install by technology type.


Select the WiSeConnect extension under 32-bit and Wireless MCUs.


Click Next to install the Simplicity SDK with the WiSeConnect extension.


Continue to the Install the GNU ARM v12.2.1 Toolchain section to continue setting up software.
Upgrade from the Demo-only Studio Edition#
If you have the Demo-only Studio Edition installed as described in Run the Demo with Simplicity Studio, follow the instructions below:
Go to the Debug Adapters section.
Select your SiWx917 board from the displayed list.
The Launcher page will display the selected radio board's details.
Click on the Install Developer Tools.


Make the following selections:
Select Install by technology type.


Select the WiSeConnect extension under 32-bit and Wireless MCUs.
Click Next to install the Simplicity SDK with the WiSeConnect extension.


Install the GNU ARM v12.2.1 Toolchain#
Note: From v4.4.0 on, Simplicity SDK (formerly Gecko SDK) (SiSDK (formerly GSDK)) requires v12.2.1 of the GNU ARM toolchain to compile a project successfully. Follow the instructions in this section to install this toolchain version and configure it for your new projects.
In the Simplicity Studio home page, select Install > Manage installed packages.


Select the Toolchains tab.
Click Install next to GNU ARM Toolchain (v12.2.rel1.xxxx.x) - 12.2.yyyy, where xxxx.x and yyyy may vary depending on the toolchain minor or patch version.


The toolchain will be installed.
Close the Installation Manager window.
Click Preferences.
Expand the Simplicity Studio section in the Preferences dialog and select the Toolchains section.
Select GNU ARM v12.2.1 and un-select all other toolchains shown.
Click Apply and Close.


Note: If you have an existing project, see Silicon Labs community page for instructions to configure the toolchain version in your project.
Install the WiSeConnect 3 Extension#
If you already selected the WiSeConnect extension in the Install Simplicity Studio section, you may skip this section.
Before installing the WiSeConnect 3 extension, upgrade to a compatible SiSDK (formerly GSDK) version if not already done. See the Prerequisites section for the supported SiSDK (formerly GSDK) versions.
You may install WiSeConnect 3 through one of the following alternative paths:
Installation Manager (recommended)
Manage SDKs Window (hardware required)
Install WiSeConnect 3 through the Installation Manager#
In the Simplicity Studio home page, select Install > Manage installed packages.


Select the SDKs tab.
Next to the WiSeConnect - 3.x.x extension, click Install.


Install WiSeConnect 3 through the Manage SDKs Window#
Note:
You must have the hardware available before using these steps to install the WiSeConnect 3 extension.
Make sure that you use SiSDK and WiSeConnect 3 SDK versions from the same release. To determine which SiSDK and WiSeConnect 3 SDK versions are in a particular release, see the Compatible Software section of Release Notes.
Download the WiSeConnect v3.x source code from the following URL after substituting 3.x.x with the desired release version:
https://github.com/SiliconLabs/wiseconnect/archive/refs/tags/v3.x.x.zipIf you don't know your release version, go to the GitHub Releases Page and select the version to download.
Unzip the downloaded
wiseconnect-3.x.x.zipfile. It will be extracted into a folder structure similar to the following:wiseconnect-3.x.x |--- wiseconnect-3.x.x |------ <source code>Launch Simplicity Studio.
Connect the SiWx91x to your computer.
In the Debug Adapters pane, select your SiWx917 board.
In the General Information section, click Manage SDKs.


The Preferences window will be opened in the SDKs section.
Select Simplicity SDK (formerly Gecko SDK) Suite vx.x.x and click Add Extension.


In the Add SDK Extensions window, click Browse.


Locate and select the
wiseconnect-3.x.xsub-folder extracted in step 2 above which contains the source code.Studio will detect the WiSeConnect 3 SDK extension.
Select the detected extension and click OK.


If a Verify SDK Extension popup is displayed, click Trust.


The selected WiSeConnect 3 extension will be displayed.
Click Apply and Close.


Connect SiWx91x to Computer#
Connect the WPK board or explorer kit board or dev kit board to your computer using a USB cable.


Simplicity Studio will detect and display your SiWx917 board.


Note: See the troubleshoot a board detection failure section in case of studio failed to detect your board.
Update SiWx91x Connectivity Firmware#
Note: The SiWx917 connectivity firmware version is tightly coupled with the WiSeConnect 3 extension version. You must update the SiWx917 connectivity firmware when:
you first receive an SiWx917 Pro kit
you first receive an SiWx917 board, or
you upgrade or downgrade your WiSeConnect 3 extension
You can update the SiWx91x connectivity firmware by using one of the following paths:
Update Firmware using Simplicity Studio Launcher#
Note: This method requires Simplicity Studio version SV5.9.0.1 or above.
Open Simplicity Studio and connect the SiWx91x to your computer.
Go to the Debug Adapters section.
Select your SiWx917 board from the displayed list.
The product information OVERVIEW tab is displayed.
Next to the Connectivity FW field, click Read FW Version.
A warning message is displayed.
Click Yes.


After resetting your connected SiWx91x board, its current firmware version will be displayed next to the Connectivity FW field. If the firmware version is older than that required for your installed WiSeConnect 3 extension, the Update to xxxx option will be shown where xxxx is the version available with your WiSeConnect 3 extension.
Note: If the firmware version matches the one required for your WiSeConnect 3 extension, you will see the screen as described in step 13 further.


Click Update to xxxx.
The Connectivity Firmware Update Warning message is displayed.
Click Yes.


A progress message is shown.


On successful update, the updated firmware version will be displayed next to the Connectivity FW field, with the label "Latest" next to it indicating that the SiWx917 connectivity firmware version now matches the one required for your installed WiSeConnect 3 extension.


Note: See the troubleshoot a firmware update failure section in case of failure in updating the firmware.
Update Firmware using Simplicity Commander#
In the Simplicity Studio home page, click Tools.
In the Tools dialog, select Simplicity Commander and click OK.


In the Simplicity Commander window, click Select Kit and choose your SiWx917 board.


In the navigation pane, go to the Flash section.
Click Browse next to the Binary File field.


Locate and select the firmware file to flash from within the appropriate sub-folder of the WiSeConnect 3 extension path:
For OPN SiWG917M110LGTBA, SIWG917Y110LGABA and SIWG917Y110LGNBA select the firmware file from the
connectivity_firmware/litesub-folder.For all other OPNs, select the firmware file from the
connectivity_firmware/standardsub-folder.
Note:
If you do not see any files in the sub-folder, select All files in the file filter field in the Browse dialog box.
The WiSeConnect 3 extension path is the one where the extension was downloaded during installation. If you are not sure what the path is, you may refer to the location in the Preferences > SDKs page shown by clicking Manage SDKs.




Click Flash.


The firmware will be flashed and the Log Window displays the message: "Flashing completed successfully!"


Note: See the troubleshoot a firmware update failure section in case of failure in updating the firmware.
Create a Project#
Open Simplicity Studio and connect the SiWx91x to your computer.
Go to the Debug Adapters section.
Select SiWx917 board from the displayed list.
Note: If you do not have the SiWx917 board or you have not connected it to your computer, you can still view the example projects from the Launcher:
Select the Launcher from the toolbar.


In the My Products section, search for SiWG917.


Alternatively, you may select All Products on the Launcher page and search for SiWG917.




The Launcher page displays the selected board's details.
Select the OVERVIEW tab.
Verify the following in the General Information section:
The Debug Mode is Onboard Device (MCU).
The Preferred SDK is the version you selected earlier.


Select the EXAMPLE PROJECTS AND DEMOS tab.
Locate the example you want and click CREATE.
Note: We recommend using the Wi-Fi - STATION PING (SOC) example with this guide.


In the New Project Wizard window, click FINISH.


Configure an Application#
Configure the settings for your example. For Wi-Fi - STATION PING (SOC) (the recommended example for this guide) or for other examples, see the Application Build Environment section in the README page for configuration instructions.
Note:
You may use the Component Editor to configure the components in your example.
You may use the Pintool to configure the pin mappings in your project for your SiWx917 system-on-chip.
Use the port macros from
sl_gpio_board.hrather than those auto-generated inpin_config.h.Edit the configuration in
RTE_Device_917.hin order to switch the GPIOs 64 to 75 between high power (HP) and ultra-low power (ULP).
Build an Application#
Note: If you upgraded from a SiSDK (formerly GSDK) version earlier than v4.4.0, please upgrade your GNU ARM Toolchain. See the GNU ARM v12.2.1 Toolchain section.
Launch Simplicity Studio.
In the Project Explorer pane, right-click the project name and select Build Project.
You may also click the Build button with a hammer icon on the Simplicity IDE perspective toolbar.


Note: See the troubleshoot an application build section in case of failure in building the application.
Console Input and Output#
Connect your WPK board to your computer.
Open Simplicity Studio.
In the Debug Adapters pane, select your WPK board.
The Adapter FW field shows your WPK board's current firmware version, similar to 1vnpxxbyyy, where n is the major version, xx is the patch version number and yyy is the build number.
Click Update to 1.4.xx.yyyy if the version is before 1v4p10b215, or in other words:
Major version = 4 and one of the following is true:
patch < 10 or
patch = 10 and build < 215


The firmware will be upgraded on your WPK board.
In the Debug Adapters pane, right-click on your SiWx917 board and click Launch Console.


Select the Serial 1 tab.
Place the cursor inside the text input field and hit Enter.
Console output will start getting displayed in the Serial 1 tab.


Console input can be entered and sent to the device.


Flash an Application#
Note: The SiWx91x SoC comes pre-flashed with a bootloader. A bootloader image does not need to be flashed separately.
There are two alternative methods to flash an application to the application processor of the SiWx91x device:
Once you flash the Wi-Fi - STATION PING (SOC) example (the recommended example for this guide), you may refer to the Test the Application section of its README page to explore its output. The other sections of the README like the Purpose/Scope section and Overview section (not present in some README's) provide more information about the example.
See the Examples page to explore all available examples and view their README pages.
Flash an Application Built Using Simplicity Studio#
Build the application as described in the Build an Application section.
In the Project Explorer pane, right-click on your project name and select Run As > 1 Silicon Labs ARM Program.


The application binary flashes on the board, and the application starts running.
View the standard output or enter input data as needed. See the Console Input and Output section.
Note: See the troubleshoot an application flash failure section in case the application fails to flash.
Flash an Application Binary#
Note: Only
.rpsformat application images can be flashed on the SiWx917 SoC chipset.
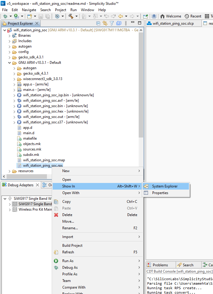
If the binary was built as described in the Build an Application section, a file with a
.rpsextension is generated. The file is available under GNU ARM vXX.x.x - Default in the users workspace. To see its location in your computer's file system, right-click on the.rpsfile and select Show In > System Explorer.Alternatively, you may have obtained a
.rpsfile through another means such as, someone else building and providing the binary to you.

The instructions to flash the application binary are almost the same as those for flashing an SiWx91x firmware file, except for the point mentioned further:
Instead of choosing the SiWx91x firmware file, select the
.rpsyou obtained in step 1 above.
Note:
If you do not see
.rpsfiles in the sub-folder, select All files in the file filter field in the Browse dialog box.The SiWx91x SoC device expects a .rps format application file to be loaded into it (Other file formats are not supported).


Note: See the troubleshoot an application flash failure section in case the application fails to flash.
Run the Application#
Once you flash the example, you may refer to the Test the Application section of its README page to explore its output.
The other sections of the README like the Purpose/Scope section provide more information about the example.
See the Examples page to explore all available examples including their supported host interfaces (SPI and/or UART) and to view their README pages.
Note: See the troubleshoot an application run failure section in case the application fails to run.
Enable Additional Logs#
This section provides instructions to capture additional logs to help in troubleshooting application issues. The captured logs provide information about the data exchanged between the application processor and network connectivity processor on the SiWx91x chipset.
Open your project in Simplicity Studio.
Navigate to the following path in the project folders:
components/device/silabs/si91x/wireless/threadingOpen the file
sli_si91x_multithreaded.c.Make the changes illustrated below and save these changes.




Select Edit in SDK in response to the warning message displayed.
Note: This will apply the changes to all of your projects. You can revert these changes by following step 4 in reverse followed by this step.


Additional logs will be displayed similar to the example below. Commands from application to network processor are shown beginning with
<>>>> Txwhile responses/events from the network to application processor are shown beginning with><<<< RxqueueIdrepresents the internal command queue used in the SDK.frameIdrepresents the type of command (such as join or scan). Ideally, aTxframeId will have a matchingRxframeId representing the response to the command.frameStatusrepresents the success/failure code returned from the command. A value of0x0indicates success while a non-zero value indicates an error. See the Status Codes section for details.lengthrepresents the length of the packet.
8/14/2024 12:04:46.207 [RX] - ><<<< Rx -> queueId : 4, frameId : 0x89, frameStatus: 0x0, length : 1604 <>>>> Tx -> queueId : 4, frameId : 0x10, length : 40 ><<<< Rx -> queueId : 4, frameId : 0x10, frameStatus: 0x0, length : 1604 <>>>> Tx -> queueId : 4, frameId : 0xc7, length : 3 ><<<< Rx -> queueId : 4, frameId : 0xc7, frameStatus: 0x0, length : 1604 <>>>> Tx -> queueId : 4, frameId : 0xc8, length : 12 ><<<< Rx -> queueId : 4, frameId : 0xc8, frameStatus: 0x0, length : 1604 <>>>> Tx -> queueId : 4, frameId : 0x11, length : 1 ><<<< Rx -> queueId : 4, frameId : 0x11, frameStatus: 0x0, length : 1604 <>>>> Tx -> queueId : 4, frameId : 0x12, length : 0 ><<<< Rx -> queueId : 4, frameId : 0x12, frameStatus: 0x0, length : 1604 <>>>> Tx -> queueId : 4, frameId : 0x1d, length : 4 ><<<< Rx -> queueId : 4, frameId : 0x1d, frameStatus: 0x0, length : 1604 <>>>> Tx -> queueId : 4, frameId : 0xbe, length : 4 ><<<< Rx -> queueId : 4, frameId : 0xbe, frameStatus: 0x0, length : 1604 <>>>> Tx -> queueId : 4, frameId : 0xa0, length : 1 ><<<< Rx -> queueId : 4, frameId : 0xa0, frameStatus: 0x0, length : 1604 Wi-Fi client interface init success <>>>> Tx -> queueId : 4, frameId : 0x4a, length : 0 ><<<< Rx -> queueId : 4, frameId : 0x4a, frameStatus: 0x0, length : 1604 Device MAC address: 8c:65:a3:19:b0:60 <>>>> Tx -> queueId : 4, frameId : 0xe0, length : 0 ><<<< Rx -> queueId : 4, frameId : 0xe0, frameStatus: 0x0, length : 1604
Configure the Debugger#
In the Project Explorer pane, right-click on your project name and select Debug As > 1 Silicon Labs ARM Program.
Studio will switch to debug mode and fail to halt execution at
main()as described in the debugging section.Close the Debug pane.
In the Project Explorer pane, right-click on your project name and select Debug As > Debug Configurations.


Under GDB SEGGER J-Link Debugging, select your project name.
Select the Startup tab.
Unselect the Set breakpoint at field.
Click Apply and click Debug.


Debug an Application#
Note: The steps below are instructions to debug using Simplicity Studio. If you prefer to use the Ozone tool for debugging, follow the instructions in the Debug an Application with Ozone section.
In the Project Explorer pane, select your project name.
From the menu, select Run > Debug As > 1 Silicon Labs ARM Program.


Studio will switch to debug mode and halt execution at the
main()function in your application.Add a break point in the desired location of the code and click the Resume button (having an icon with a rectangular bar and play button).
Execution will halt at the break point.
Use the following debug functions to direct the execution of the code:
Step In button (having an icon with a arrow pointing between two dots).
Step Over button (having an icon with an arrow going over a dot).
Step Out button (having an icon with an arrow pointing out from between two dots).


View the standard output or enter input data as needed. See the Console Input and Output section.
Note: See the troubleshoot an application debug failure section in case the application fails to flash.
Debug an Application with Ozone#
This section contains alternative instructions for debugging, using the Ozone tool instead of Simplicity Studio.
Configure Ozone#
Navigate to the folder path
resources/ozone_configunder your WiSeConnect 3 extension path.Note:
You must upgrade to WiSeConnect 3 extension version 3.3.2 or later in order to see the above path. If you want to use an older extension version, the
siwx917.jdebugandsiwx917.svdfiles can be downloaded directly from the Github repo.The WiSeConnect 3 extension path is the one where the extension was downloaded during installation. If you are not sure what the path is, refer to the location in the Preferences > SDKs page shown on clicking Manage SDKs.




Open the Ozone configuration file
siwx917.jdebug.Update the absolute path to the
siwx917.svdfile next toProject.AddSvdFile.Note: If you are using WiSeConnect 3 extension version 3.3.2 or later, the
siwx917.svdfile is present in the same folder assiwx917.jdebug.Update the serial number of your SiWx917 part next to
Project.SetHostIF.The serial number is shown in Simplicity Studio when you plug in your device, as seen in the second image below.




Debug with Ozone#
Update the connectivity firmware image that you intend to debug.
Flash the application binary that you intend to debug.
Download and launch Ozone.
Ignore the following window if it is displayed.


Select File > Open....
Navigate to and select the configured
siwx917.jdebugfile.

The Open File window is shown for opening the application binary file.
Navigate to and select either the .axf or the .out application binary file generated on building your Simplicity Studio project.


Click Continue on the Project Load Diagnostics warning window if it is displayed.


Select Attach & Halt Program in the dropdown next to the Power button on the top left hand corner of the screen.


Select Reset & Break At Symbol in the dropdown next to the Play/Pause button on the top left hand corner of the screen.
The attached SiWx917 device will be reset.
To run the application, click the Resume/Halt button next to the Power button on the top left hand corner of the screen.


Customize Application Components#
Simplicity Studio allows you to add or remove functional components in your application, such as BSD Sockets.
Note: For information about the functional components available with WiSeConnect SDK v3.x, see the Application Components section.
Add a Component#
In the Project Explorer pane, double-click the project_name.slcp file.
Select the SOFTWARE COMPONENTS tab.
Select the SDK Extensions filter.
Browse or search for and select the component that you want to install.
Click Install.


Note: Image is for illustration only. Component details shown may be outdated.
Studio will add the component and display a success message.


Note: Image is for illustration only. Component details shown may be outdated.
Note: You may use the Component Editor to configure a component after adding it or to configure other components in your example.
Remove a Component#
View the list of WiSeConnect 3 extension components by following steps 1-3 of the previous section.
Select the Installed filter to view the components you have installed.
Browse or search for and select the component you want to remove.
Select the component and click Uninstall.


Note: Image is for illustration only. Component details shown may be outdated.
Measure Power Usage#
The following are the steps for measuring the power usage of an SiWx91x board.
Connect Hardware for Power Measurement#
If you are using a radio board, the connection is as described in the Connect SiWx91x to Computer section.
If you are using an explorer kit board or dev kit board, you need to connect it to a WPK board for power measurement. Follow the follwing steps:
Flash the desired application to the BRD2605A.
Make sure you don't connect the WPK + BRD4338A is not connected to BRD2605A
Connect the BRD2605A with WPK + BRD4338A via the Mini Simplicity Connector.
Make sure you remove the USB cable from BRD2605A.
Connect the PC with BRD4338A + WPK to the PC via the USB-C type cable as shown below.






To view prints of the application, you can connect the BRD2605A to the PC with the USB-C type cable (sometimes this is not working & it affects the current consumption).
Check in the Simplicity Commander if the Debug Mode is selected as 'MINI'.


In Simplicity Studio, Go to Launcher → Click on the device detected under 'Debug Adapters' → Click on 'Device Configuration'


Make sure you have the following configurations.


Open Energy Profiler → Quick Access → Start Energy Profiler → Select the board (SiWG917) → Click on OK.






Measure Power using Energy Profiler#
See the From the Energy Profiler section for the steps for measuring power using the Simplicity Studio’s Energy Profiler.